Love it! Let me have a look. and yes, If you wanna help me test, please send me an email to xteve@xtevision.com
Working a while on the beast-mode of the Flame - ComfyUI VFX/SFX Integration , here a short breakdown what I really did got to work:
XteVision - MultiLayer EXR Loader
Loads multilayer EXR files and extracts all embedded render passes and layers. Maintains complete layer structure including Cryptomatte data and separates RGB layers from mask/depth layers. Provides raw image data, metadata, and organized layer collections as separate outputs. Essential for high-end VFX workflows where preserving rendering information is critical.
XteVision - EXR Layer List
Displays a comprehensive text listing of all available layers in a multilayer EXR file for inspection and debugging. Shows layer names, types (RGB/mask/Cryptomatte), and organization to help users understand complex EXR structure. Requires minimal connections, accepting just metadata and layer dictionaries to generate its report. Serves as a diagnostic tool to verify layer presence and naming before further processing.
XteVision - EXR Layer Gathering
Dynamically creates input slots based on detected EXR layers from a loaded multilayer file. Allows selective manipulation of individual passes before recombining them into a complete layer structure. Acts as a hub for routing and processing specific render elements between nodes. Preserves layer organization while enabling workflow flexibility.
XteVision - MultiLayer EXR Writer
This node saves images as multilayer EXR files with support for preserving individual render passes. It maintains all layer/channel data from 3D rendering software using OpenImageIO for complete layer preservation. The node accepts standard images, alpha masks, and multiple custom layers/cryptomatte data as inputs. Perfect for VFX pipelines where preserving layer information between applications is critical.
XteVision - EXR Loader (Simple)
Loads OpenEXR format images into ComfyUI with basic support for high dynamic range data. Converts EXR pixel values to standard tensors while preserving color accuracy and bit depth. Handles common EXR features like alpha channels and color space conversion options. Provides a straightforward way to bring professional HDR imagery into your ComfyUI workflow without the complexity of multi-layer management.
XteVision - EXR Writer (Simple)
Saves images in OpenEXR format with high dynamic range preservation and basic compression options. Converts standard tensors to EXR pixel data while maintaining full floating-point precision and quality. Supports configurable bit depth (16-bit half or 32-bit float) and various industry-standard compression methods. Provides a straightforward way to export professional HDR imagery from ComfyUI without multilayer complexity.
XteVision - WebContentExtractor
Fetches content from websites including text, images, and metadata with customizable request options. Provides HTML parsing, text extraction, and image downloading capabilities. Supports various authentication methods and headers for accessing protected content. Enables web-based research and content gathering directly within ComfyUI workflows.
XteVision - complex Ollama Integration AND translation
Connects to local Ollama LLM instances for text generation, completion, and translation tasks. Supports model selection, temperature control, and prompt engineering with minimal latency. Provides text-to-text capabilities for content enhancement and AI-assisted writing. Operates without requiring internet access or API keys.
XteVision - Audio Processing
Handles audio file operations including recording, playback, and format conversion. Supports high-quality 24-bit WAV output for professional audio applications. Enables voice recording for TTS training and audio-visual synchronization tasks. Integrates audio capabilities into primarily visual ComfyUI workflows.
XteVision - KokoroTTS
Generates natural-sounding speech from text using the Kokoro TTS model. Supports multiple speakers and languages with controllable emotion and emphasis. Provides high-quality voice synthesis with adjustable parameters for desired output. Creates audio content that can be incorporated into video projects.
XteVision - F5TTS (Extended Version)
german, finnish, russian languages added⦠ā¦and the voice is just your choice ![]()
XteVision - Image Sequence Handling in the Auto Loader
Loads images from frame sequences with precise index control for animation workflows. Automatically handles padding, naming conventions, and sequence management. Supports various image formats and folder structures commonly used in production. Essential for animation and video-oriented ComfyUI projects.
Sure there are some more nodes (for immeadetely broadcast⦠etcā¦)
And my initial idea was only to import h265/hevc footage into Flame.
But yeah, I think itās time to make a comprehensive demo/doku if anyone is interested.
Of course I would love to go on a logik live! Still it seems the crew does not recognize how much of impact this would be for the Flame Community. I think itās really good and ready. And I am eager to respond to any question.
@philm You opened my eyes on what the community really need in case of AI implementation. So I did figure a lot of complementary tasks to a success pipe. Thanks Phil Man! Without you I wouldānt even know
@Xteve - keep doing good work brother.
We need you.
F26 is out now. I love the (tbh⦠my own)h265-hevc importer support work like it should. And the upscaling model upgrade? Best if we do some comparison
And the ML-Timewarp? I love it btw. But itās extremely slow on mac. so I figured some high-speed // slow-mo EXR workflows for the external Flame to ComfyUI VFX pipe. 2x and 4x slow motion should be done super fast with any external comfy server utilising mps or mlx for apple silicon or cuda on any nvidia host. And then we just compare the output quality and how fast itās done. yes? no? let me know if we should make some live gig or I do it as a random live recording?
Noone here has tried this yet?
Sometimes we only need some simple input idea⦠to animate boring stills to look like blockbuster edits.
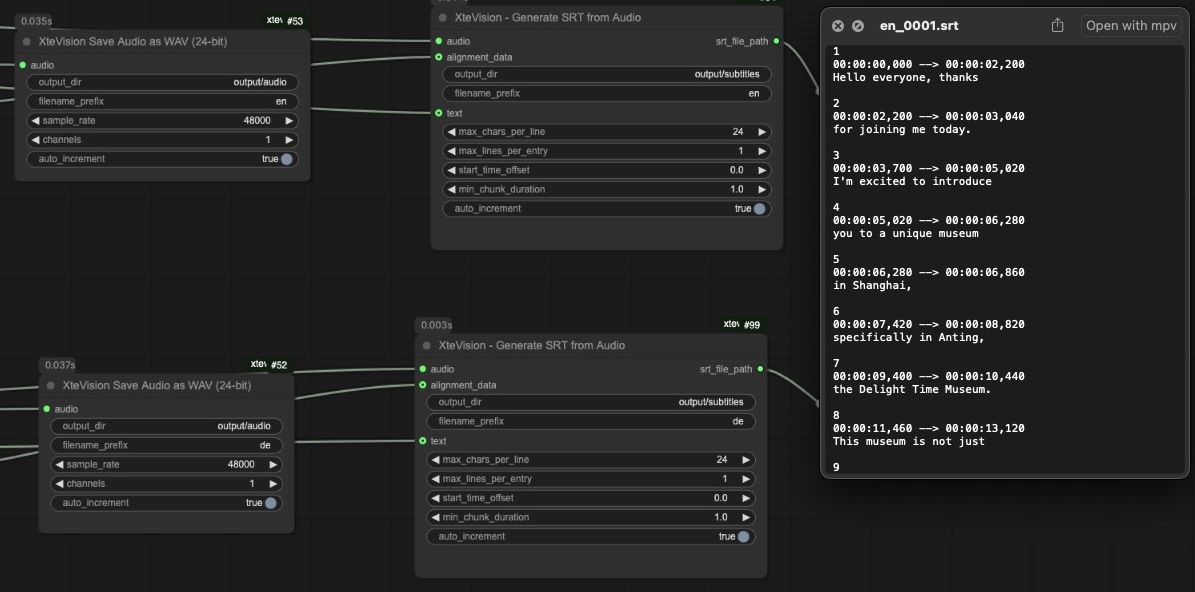
Today I needed VO and Subtitles as srt in 10 different languagesā¦
Couldnāt find any⦠so I build an SRT generator ā¦
Well guys, this looks extremely promising to me now.
Where is light, there must be shadow:
the requirement hardware specs are not on the low end
oh i forgot:
Donāt get scared. Get involved! Anything is just a matter of time. And my ML-EXR rocks already. Today is Sunday 27 April 10:30pm Shanghai time. I did some improvements on the layer parts of mlexr-io in the router node. I think tomorrow after my morning coffee in Shanghai, I will do record a new āas liveā scenario vid about What and How you can use your EXR files coming from flame or any CG supplier in a real world scenario. This is dope. Nobody even knows that you can dynamically ask for the layer set from ANY EXR Sequence and in a second approach fixing extremely super complex turnarounds with ease like an old flame guru.
I am just back home to Shanghai from a business-trip. If you have any question regarding flame-comfyui, just ask. Most of my free spare time I am online on google meet: https://meet.google.com/eot-bcjm-fdw
There are many AI-UIās out there to get used to. I have learned about gradio, n8n, flowise and some proprierary closed source UIās as well⦠and I like ComfyUI the most, because I can develop directly my own ideas into that digital AI powered ecosystem. Far beyond image generative AI or audio visuals, it is a window to automate anything and everything myself or others can think of. Itās node based, easy to deploy on any operating system. And it is pretty active with itās community. I really like it. And by the way, AI is not what the media predict. Itās a tool.
Easy Guide to get it run :
Within the last month or 2, I did develop and implement secure functional ML /AI driven Automation for general purpose, pdf document processing and mathematical 3x way data verification for critical finance demand. Also I developed some kind of super easy to use web based interfaces for the fd staff to operate the whole system on a press of a button without the intimidating comfyui interface. Just let me know what you really need. ComfyUI is an Interface to do : What you can think of.


